Сравнивать два файла между собой, — это классическая задача любого ИТ-шника. Сегодня сравним два файла с помощью текстового редактора Notepad++.
Плагины → Управление плагинами. Находим плагин Compare.
https://github.com/jsleroy/compare-plugin
Выделяем галкой, нажимаем Установить.

Открываем оба сравниваемых файла в Notepad++. Выбираем первый сравниваемый файл, кликаем по названию его вкладки. Плагины → Compare → Set as First to Compare или Ctrl+Alt+1.

Выбираем второй сравниваемый файл, кликаем по названию его вкладки. Плагины → Compare → Compare или Ctrl+Alt+C.

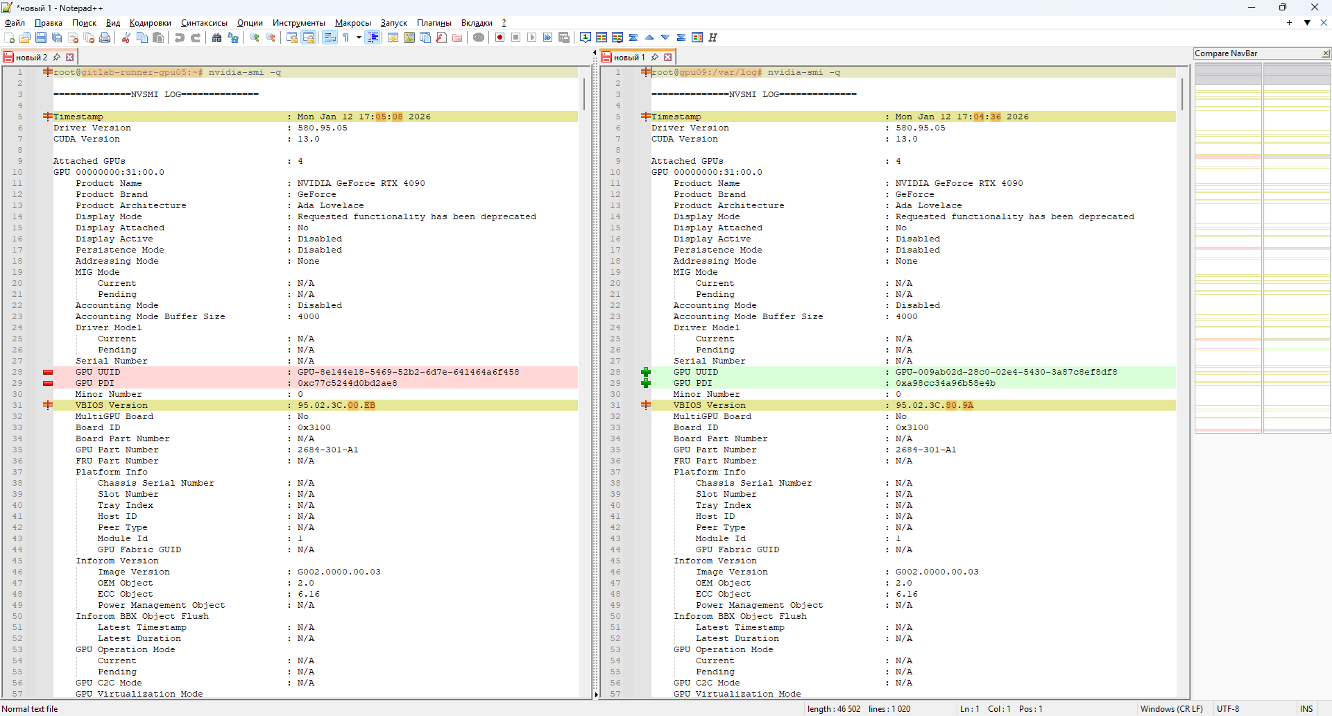
Открывается окно сравнения файлов.

Для отмены: Плагины → Compare → Clear Active Compare.
Ещё можно воспользоваться более навороченным вариантом плагина: ComparePlus.
